前言
個人第一次將網站上傳到 Azure Web Application 時,上下傳檔案/網頁顯示多媒體檔案即是使用 Blob Storage。建立過程與撰寫程式存取部分相當簡單,Web Appliication + Blob Storage 也比直接使用 VM 來的便宜,非常適合網站開發者。透過 Blob Storage Service,也能當作網站圖床或建立靜態網頁(請參考這篇)。本篇文章將簡單介紹 Azure Blob Storage 與相關操作,若有任何錯誤或建議,請各位先進不吝提出,謝謝。關鍵字:Blob Storage介紹、建立 Blob Storage、Blob Storage 上/下傳檔案、透過 Azure Storage Explorer 上/下載檔案至 Azure Blob Storage
介紹
Azure Blob Storage Service 為非結構(unstructured)儲存體服務。因為具有無限制規模、全球存取與不錯的成本效益等特性,非常適用於 PaaS,適用情境:大數據分析與IoT/感測器資料蒐集。 Blob 也常用於:- 透過瀏覽器存取圖片與文件
- 提供分散存取使用
- 串流影像與音樂
- 資料備份、還原、災難還原與封存
- 分析資料存放 (提供 Azure 上服務使用)
Blobs 可以分成三種
Blobs 有三種存取類型
一個帳戶可以有多個 Container,而一個 Container 可以有多個 Blob。 請注意, Container 的命名需要為小寫。
操作
在 Azure portal 上建立 Blob StorageStep 1. 首先我們新增一個儲存體帳戶:開啟 marketplace → 輸入Blob → 選擇儲存體帳戶
Step 2. 點選建立
Step 3. 輸入儲存體帳戶相關資訊,點選確定
Step 4. 儲存體帳戶建立完成後,開啟儲存體帳戶主畫面 → 點選 Blob
Step 5.點選新增容器
Step 6. 輸入名稱(全小寫)、存取層即選擇 Blob
Step 7. 點選確定
Step 8. 容器建立完成
在 Azure portal 上/下載檔案至 Azure Blob Storage
Step 1.點選剛剛我們建立的容器
Step 2. 點選上傳
Step 3. 選擇要上傳的檔案,點選確定
Step 4. 上傳完成 !
Step 5. 點選最右邊 ...按鈕 開啟下拉選單,點選下載,會立即下載檔案
Step 6. 您也可以直接複製下載連結 : 點選檔案 → 複製 URL 即可
透過 Azure Storage Explorer 上/下載檔案至 Azure Blob Storage
Step 1. 前往 https://azure.microsoft.com/en-us/features/storage-explorer/ 下載 Azure Storage Explorer
Step 2. 點選建立連線按鈕 → 選擇加入 Azure Account → 登入帳號
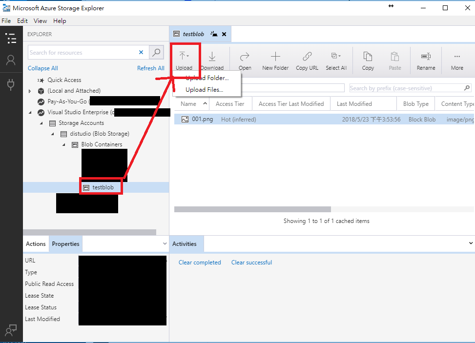
Step 3. 點選您的訂閱帳戶 → Storage Account → Blob Container → Blob → 點選 upload ,即可上傳檔案
Step 4. 若要下載檔案,點選要下載的項目 → 點選 Download;若要複製連結,點選要下載的項目 → 點選 Copy URL
參考資料
1. Microsoft: AZURE205x:Microsoft Azure Storage - EDX

























0 留言